antLogger


up

Inhalt:



up

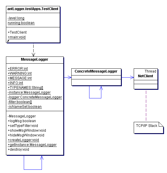
Klassendiagramm



up

Source zum On-Line anschauen

Nachfolgend der Sourcecode HTML formatiert für das Online anschauen. Zum Compilieren ist der Source als Zip besser geignet.


up

Source als Zip

antLogger092.zip



up

Authoren und Lizenz

THIS PROJECT AND ITS FILES ARE COPYRIGHTED BY THE AUTHORS.
THIS PROJECT CAN BE COPIED, MODIFIED AND DISTRIBUTED
UNDER THE TERMS OF THE GNU GENERAL PUBLIC LICENCE

by w3p.ch